Google Wallet In-App Provisioning enables cardholders to add their payment cards to Google Wallet directly from within your app. With this feature, cardholders can quickly and securely add their payment information to their Google Wallet, without having to manually enter their card details.
The Adyen Google Wallet Provisioning SDK has a transitive dependency on the Google Push Provisioning API (version 18.3.3).
The Google Push Provisioning API is not available publicly but can be provided by Adyen (ask your Adyen Project Operations Manager/Implementation Engineer) or requested from Google.
Once you have the API, the dependency must be made available to your development environment. This can be done via Maven Local by adding the files under your ~/.m2 directory or they can be hosted in an internal Maven repository if you have one.
Note: The Google Push Provisioning API should not be published in such a manner where it is made available publicly.
Adyen Google Wallet Provisioning SDK is available on GitHub. Installation instructions can be found there.
Before you start implementing the Adyen SDK, make sure that your system satisfies the following requirements:
minSdk version of 21 or higher.compileSdk version of 35 or higher.In order to enable the Google Tap and Pay service, your app will need to be allowlisted with Google. Your Adyen Project Operations Manager/Implementation Engineer will do this for you but you will need to provide the following information:
applicationId.To find your app’s application id, look in your main app module’s build.gradle file for the value of the applicationId property.
To get the SHA-256 fingerprint you can run the signingReport gradle command on your main app module, e.g. if your main app module is named app then ./gradlew :app:signingReport. Alternatively, you can use tools such as apksigner` or keytool if you prefer.
When you have these values, pass them to your Adyen Project Operations Manager/Implementation Engineer who will request the allowlisting from Google.
Note: Allowlisting will need to be requested for each individual developer machine as each will have its own SHA-256 fingerprint.
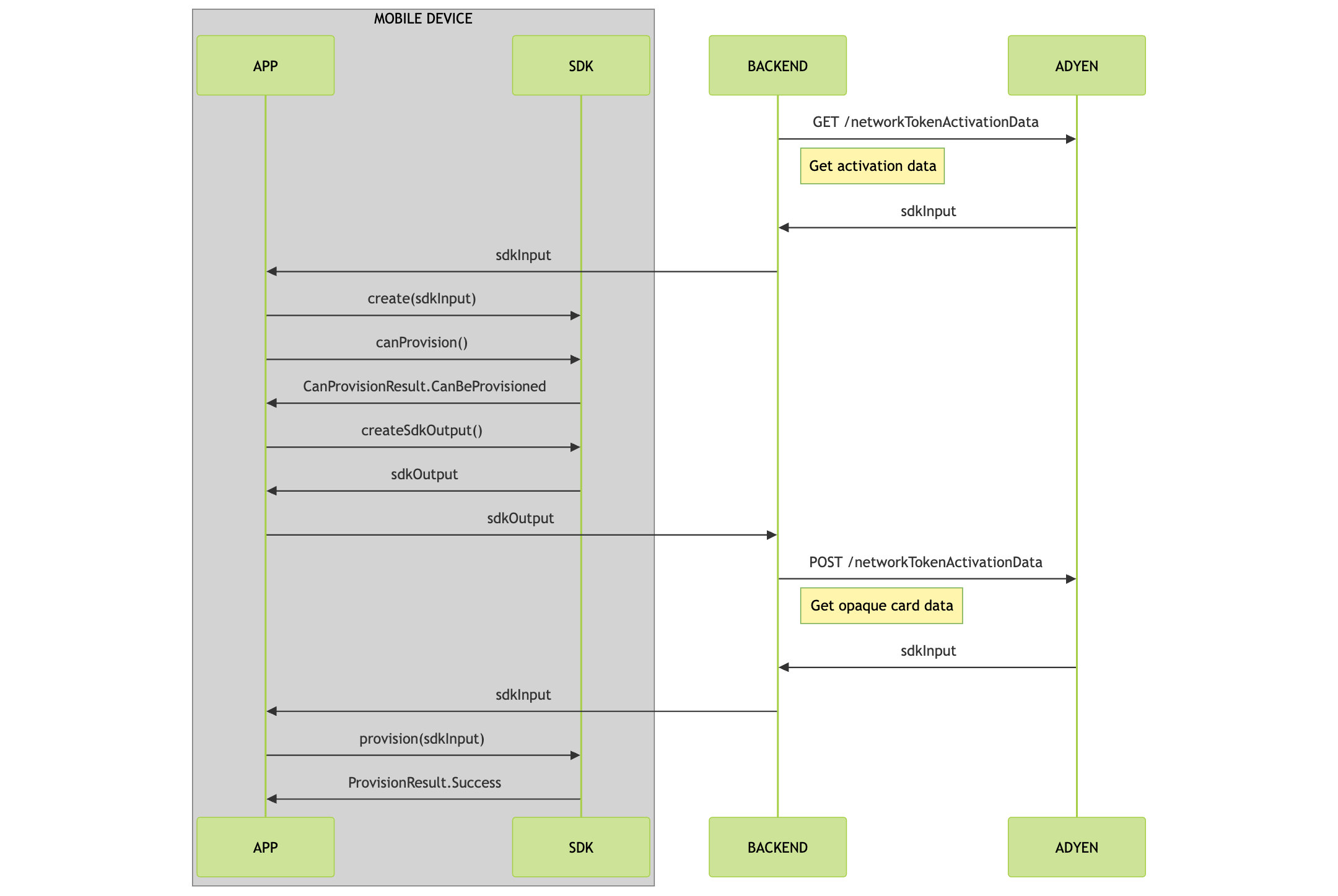
With Google Wallet in-app provisioning, your cardholder can add their card directly from your app. During the in-app flow, the cardholder taps Add to Google Wallet and the provisioning process starts and finishes within your app providing a seamless flow.
The following diagram walks you through the in-app provisioning flow:

Before you start card provisioning, you must get activation data for the specified payment instrument.
From your server, make a GET /paymentInstruments/{id}/networkTokenActivationData request and specify the id of the payment instrument in the path. To make this request, your API credential needs the following role:
curl https://balanceplatform-api-test.adyen.com/bcl/v2/paymentInstruments/{id}/networkTokenActivationData \
-H 'x-api-key: YOUR_BALANCE_PLATFORM_API_KEY' \
-H 'content-type: application/json' \
The response contains the sdkInput object that you need to initialize the provisioning service in the next step.
Pass the sdkInput to your app.
Initialize the CardProvisioning class that is used to check if the cardholder can add a payment card to their Google Wallet.
The CardProvisioning instance is initialized by calling the CardProvisioning.create() static method. Pass in the sdkInput value from step 1 and a function returning an Activity.
fun create(
sdkInput: String,
activityProvider: () -> Activity,
): CardProvisioningCreateResult
Example:
val result = CardProvisioning.create(
sdkInput,
{ myProvisiioningActivity }
)
val cardProvisioning = when(result) {
is CardProvisioningCreateResult.Success -> result.cardProvisioning
is CardProvisioningCreateResult.Failed.GooglePayNotSupported -> throw Exception("Google Pay not supported")
is CardProvisioningCreateResult.Failed.InvalidSdkInput -> throw Exception("Invalid sdk input")
}
The returned CardProvisioningCreateResult will provide an instance of CardProvisioning if successful or details of the error on failure.
The CardProvisioning class provides suspend functions which return when the requested operation has either completed or failed and return objects which can be queried for the request state.
Call the canProvision() method of the CardProvisioning instance.
suspend fun canProvision(): CanProvisionResult
The value returned by the canProvision() method can be used to determine whether the Add card to Google Wallet button should be displayed or hidden.
Example:
val result = client.canProvision()
when(result) {
is CanProvisionResult.CanBeProvisioned -> displayGoogleWalletButton()
is CanProvisionResult.CannotBeProvisioned.AlreadyExistsInWallet -> hideGoogleWalletButton()
is CanProvisionResult.CannotBeProvisioned.Error -> throw result.throwable
is CanProvisionResult.CannotBeProvisioned.UnknownFailure -> throw Exception("Unknown failure")
}
Note: If you find that the canProvision() method returns CanProvisionResult.CanBeProvisioned for already provisioned cards then this implies a card configuration issue.
In this case, please report this issue to your Adyen Project Operations Manager or Implementation Engineer and ask them to verify that the card scheme configuration is correct for your application.
When the user taps the Add card to Google Wallet button the following sequence of operations should be triggered:
createSdkOutput() method of the CardProvisioning instance to create the sdkOutput value.
suspend fun createSdkOutput(): CreateSdkOutputResult
Note: It is advisable, at the point this call is made, to prevent further provisioning attempts by disabling the Add card to Google Wallet button until the provisioning flow completes or is terminated. Processing of rapid taps on the Add card to Google Wallet button is likely to result in InvalidSdkInput errors.
From your back end, make a POST paymentInstruments/{id}/networkTokenActivationData request and pass the sdkOutput value to provision the payment instrument. The response contains the sdkInput object.
provision() method of the CardProvisioning instance, passing in the sdkInput value. This will trigger the Google provisioning flow and the function call will return the result of the provisioning request once the flow has completed.
suspend fun provision(sdkInput: String, cardDisplayName: String, cardAddress: CardAddress): ProvisionResult
Example:
val result = client.provision(sdkInput, "John Doe", CardAddress())
when (result) {
is ProvisionResult.Success -> handleProvisionSuccess(result)
is ProvisionResult.Failure -> handleProvisionFailure(result)
}